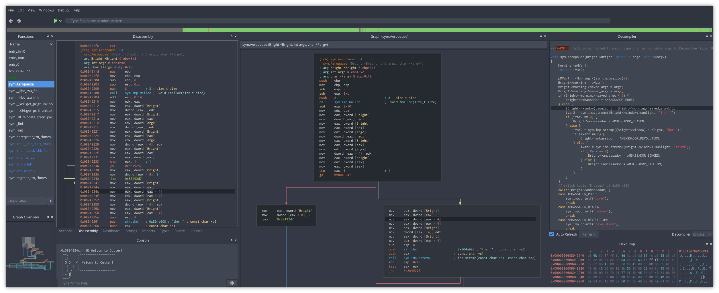
Cutter is a graphical reverse engineering platform designed for analysing compiled binaries without needing to work solely from a command line.
It gives security researchers, malware analysts and developers a modern Qt-based workspace for exploring program structure, following code paths, inspecting low-level data, debugging programs and modifying binary contents.
This is free and open source software.
Key Features
- Uses Rizin as the core analysis engine.
- Offers linear disassembly, graph view, mini-graph navigation and binary searching.
- Includes an integrated native Ghidra decompiler in Cutter release builds.
- Provides a hex editor for viewing and modifying file contents.
- Supports Python scripting, native C++ plugins and community extensions.
- Includes tools for binary patching, emulation, remote debugging and kernel debugging.
- Offers multiple themes and a theme editor for customizing the interface.
- Cross-platform support – runs on Linux, macOS and Windows.
Website: github.com/rizinorg/cutter
Support:
Developer: RizinOrg
License: GNU General Public License v3.0

Cutter is written in C++. Learn C++ with our recommended free books and free tutorials.
Explore our comprehensive directory of recommended free and open source software. Our carefully curated collection spans every major software category.This directory is part of our ongoing series of informative articles for Linux enthusiasts. It features hundreds of detailed reviews, along with open source alternatives to proprietary solutions from major corporations such as Google, Microsoft, Apple, Adobe, IBM, Cisco, Oracle, and Autodesk. You’ll also find interesting projects to try, hardware coverage, free programming books and tutorials, and much more. Discovered a useful open source Linux program that we haven’t covered yet? Let us know by completing this form. |

